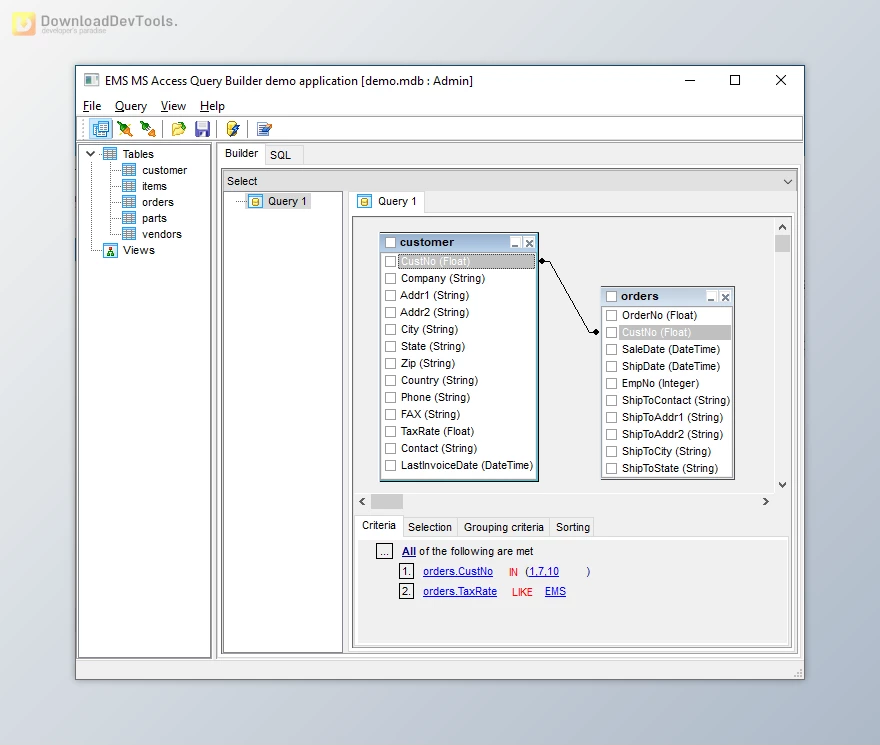
EMS Advanced Query Builder is a tool that helps you create SQL queries visually instead of writing them by hand. You can design SELECT, INSERT, UPDATE, and DELETE statements through an easy-to-use interface or load an existing SQL query to see it displayed graphically in your application. This makes it simple for both beginners and advanced users to build or edit database queries.
The tool supports many popular SQL databases, such as MySQL, PostgreSQL, Oracle, InterBase/Firebird, DB2, DBISAM, and more. It can handle large and complex queries that include unions and subqueries without requiring the user to know SQL syntax. This flexibility makes it suitable for applications that need to work with different servers and SQL dialects.
EMS Advanced Query Builder also includes helpful documentation, demos, and powerful design-time editors to speed up development. It performs well on slower computers and features a strong SQL parser that can visually interpret complex statements. You can customize fonts, colors, and other appearance settings to match your application’s style, making it easy to integrate.

Key Features of EMS Advanced Query Builder:
- Visual creation of complex queries – Build unions, subqueries, and advanced SQL structures without writing code.
- Multi-database support – Works with Standard SQL, MySQL, PostgreSQL, InterBase/Firebird, Oracle, DB2, DBISAM, and others.
- Helpful documentation and demo app – Learn the tool quickly with step-by-step examples.
- Design-time editors – Configure query-building options directly in the RAD Studio IDE.
- High performance – Runs efficiently even on older or slower machines.
- Advanced SQL parser – Converts complicated SQL text into clear visual diagrams.
- Server-specific components – Easily generate query builder components tailored to your target database system.
- Full visual customization – Adjust colors, fonts, and object styles to fit your app’s UI.
Click on the links below to Download the latest version of EMS Advanced Query Builder Full Source!