
رمز فایل ها : DownloadDevTools.ir
Note
Download speed is limited, for download with higher speed (2X) please register on the site and for download with MAXIMUM speed please join to our VIP plans.
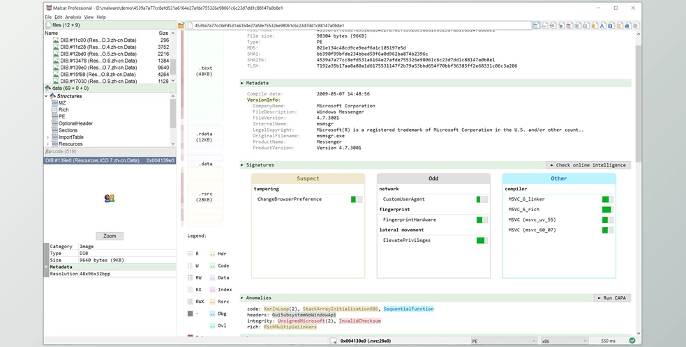
Malcat is a feature-rich hexadecimal editor/disassembler for Windows and Linux targeted at IT security professionals. Inspect dozens of binary file formats, disassemble and decompile different CPU architectures, extract embedded files, and scan for Yara signatures or anomalies in a fast and easy-to-use graphical interface.
Do you not like the way it is? Malcat is also highly customizable and scriptable via Python.
Malcat alternatives are mostly Text Editors but can include Decompilers and Anti-Malware Apps. Sort them out if you want to narrow down your range of alternatives or for specific functions of Malcat.
Malcat isn't IDA as it doesn't attempt to support every CPU architecture but can support the ones utilized by most malware. Disassemblers are currently written in CPP to improve performance, and users cannot modify their architectures. However, support for disassemblers based on Python could come shortly.
Malcat offers a variety of file formats with its Python-based parsers for file formats. Anyone can include support for a brand new format of a file by including new scripts into the Malcat data directory.
Although Malcat does not claim to be a fully featured archive opener, it does have support for the majority of archives used by malware. Specific file format parsers are more sophisticated than others and allow users to access archive members directly within Malcat.
Identification of images and documents helps analyze malware. Some obfuscators prefer to disguise their malware's payloads in multimedia files, and they can also put it within the multimedia file in some unoccupied space.
The development of Malcat is just beginning, and we anticipate its list of features to increase. In addition to the usual fix for bugs, QOL improvements, and signature updates, here's an overview of the most significant improvements planned so far. Be aware that this list will likely alter in the future in line with feedback from users and the sales state.
در حال پاسخ به :
کاربر گرامی!
برای دانلود این فایل(ها) یا باید این محصول را خریداری کنید و یا باید در یکی از پلانهای VIP ما عضو شوید.
رمز فایل ها : DownloadDevTools.ir
Note
Download speed is limited, for download with higher speed (2X) please register on the site and for download with MAXIMUM speed please join to our VIP plans.