🌿 Happy Iranian New Year and Eid al-Fitr
Enjoy 40% off with code: NOWRUZ85
Ends in 4h 10m 55s

دانلود محصولات Beyondcompare

نتیجه جستجو برای "beyondcompare" شامل 2 مورد در مدت 27 میلی ثانیه، صفحه 1


VCL

Download Beyond Compare Pro v4.3.3 build 24545 for Rad Studio Seattle & Berlin & Tokyo & Rio & Sydney + License Key

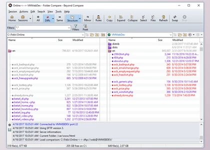
Beyond Compare Pro چیست؟ Beyond Compare Pro ابزاری برای مقایسه هوشمند است که به شما اجازه می دهد تا به سرعت و به سادگی بتوانید فایل ها و فولدرهای خودتان را با هم مقایسه کنید. با استفاده از کامندهای ساده و در عین حال قدرتمند می توانید روی تفاوت های مورد نظرتان تمرکز کنید و یا آن ها را نادیده بگیرید. به کمک این نرم افزار می توانید این تغییرات را مرج ...
نرم افزارها

Download Scooter Beyond Compare v5.2.1 Build 32035 (24 Mar 2026) for Win & macOS + Portable Edition + Keygen

Scooter Beyond Compare چیست؟ Scooter Beyond Compare ابزاری برای مقایسه هوشمند است که به شما اجازه می دهد تا به سرعت و به سادگی بتوانید فایل ها و فولدرهای خودتان را با هم مقایسه کنید. با استفاده از command های ساده و در عین حال قدرتمند می توانید روی تفاوت های مورد نظرتان تمرکز کنید و یا آن ها را نادیده بگیرید. به کمک این نرم افزار می توانید این ...
  • 1