Scientific Programmer SQL Data Purger is a simple yet powerful tool for scientific programmers that works to clean up and manage SQL server databases to spare you time. Once it eliminates outdated or unnecessary information, it does so quickly, ensuring your database remains organized and optimized for performance. The program works completely offline, meaning that your data never leaves your device — therefore, it is 100% private and secure.
This tool has a user-friendly interface to cater to all, regardless if you’re an experienced database administrator or a new user. You can specify the purge criteria to match your usage with small or large collections. Its high-performance capabilities make it special, which means fast, reliable results when dealing with small or large data sets, saving you time and effort.
Scientific Programmer SQL Data Purger makes database management easy for IT professionals, database managers, and businesses, but your data is kept private and secure. It eliminates redundant data, thus keeping server performance at its peak, helps avoid clutter, and considerably minimizes data overload, which is good for your systems not to suffer overloaded data.

Key Features of Scientific Programmer SQL Data Purger :
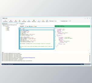
- Data Purging: Quickly scans your database to identify and remove outdated or unnecessary data, keeping your system clean and efficient.
- Privacy-Focused: Operates entirely offline, so your data stays on your device, ensuring complete security and confidentiality.
- User-Friendly Interface: Designed with simplicity in mind, the software is easy to use for beginners and experts alike.
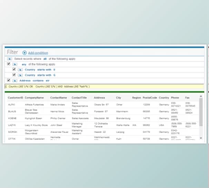
- Customizable Purging Criteria: You can set specific rules for what data to keep or delete, giving you full control over the cleanup process.
- High-Performance Processing: Handles large datasets seamlessly, providing quick and reliable results without slowing down your workflow.
Click on the links below to Download the latest version of Scientific Programmer SQL Data Purger with License Key!