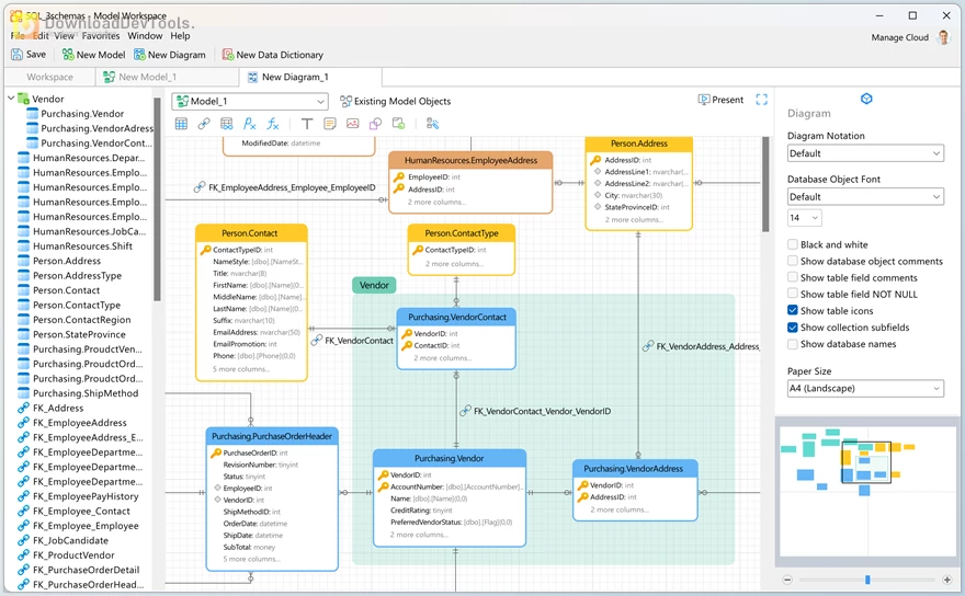
Navicat Data Modeler is a high-end and simple-to-use database design software that assists in visually constructing, analyzing, and handling intricate data layouts. Be it conceptual, logical, or physical models, it makes it easy to create databases with drag-and-drop functionality, auto-SQL generation, and easy-to-use design architecture. You can create or do reverse engineering on existing databases to view and see relationships and structures instantly--without writing all the complex code.
It is compatible with any major database system, such as MySQL, PostgreSQL, SQL Server, Oracle, MariaDB, MongoDB, SQLite, and Snowflake, so it is ideal for developers, data architects, and analysts. Navicat Data Modeler supports you in creating transactional systems for massive data warehouses using its built-in modeling techniques that include Relational, Dimensional, and Data Vault 2.0 models without compromising the integrity of your models or making them business-ready.
Strong collaboration and sync tools are also provided by Navicat Data Modeler, enabling teams to compare and update the database structures automatically. Its cloud integration provides for your models to be updated and accessible whenever required. Having a contemporary, native interface, with strong visual aids such as auto layout, layers, object alignment, etc., Navicat Data Modeler will not only make designing the database faster but also more fun.

Key Features of Navicat Data Modeler:
- Visual Database Design: Build conceptual, logical, and physical models with drag-and-drop tools and professional diagram editors.
- Reverse & Forward Engineering: Import existing databases or export your designs into SQL/DDL scripts in seconds.
- Multi-Database Support: Fully compatible with MySQL, PostgreSQL, SQL Server, Oracle, MariaDB, MongoDB, SQLite, and Snowflake.
- Model Conversion: Seamlessly switch between conceptual, logical, and physical models to keep your data architecture aligned.
- Comparison & Synchronization: Detect and apply structural differences between your model and a live database automatically.
- Advanced SQL Generation: Create clean, accurate SQL scripts with control over integrity rules, constraints, and character sets.
- Collaboration in the Cloud: Sync your projects to Navicat Cloud for easy sharing, teamwork, and version management.
- Rich Design Tools: Add layers, shapes, notes, and images; use auto layout and alignment tools to organize your diagrams easily.
- Native Performance: Optimized for your operating system to deliver a smooth, stable, and responsive user experience.
Click on the links below to Download the latest version of Navicat Data Modeler with CRACK!